
Working
I'm serious about my work. but highly flexible I want the work to turn out well according to the goals. and always learn from mistakes

Activity
I like doing activities with other people. Either as a tutor, camp, or volunteer. It's important to learn how to work with large groups of people. and helping others

My Hobby
I'm usually an athlete and like to exercise. But this time,I'm sleep late. So I like to listening the Podcast, Music.
Final Project Thesis Tracking Trajectory usig controller
An automatic electric vehicle tracking system with a PID controller was created to track the referenced trajectory, whereby the electric vehicle will move and change the turning angle so that the vehicle is on that reference route. The feature allows the user to drive the electric vehicle manually by controlling the steering wheel, or control via joystick to the desired path until the end. After that, the kinetic satellite survey will record the position of the car in 2D and save it as a complete referral path . Once a route has been created an actual, location data on the route is used for steering the vehicle through the controller to move the vehicle and controlling the vehicle's turning angle to follow the reference route to the end. This project includes experimenting with manual mode and automatic mode. The experiment was conducted on the road around the football field KMUTT.


WebYOUR make with Front and Back-end
create front-end by figma,html,css /web-server by xampp /back-end by node.js express ejs /database by Mysql test by post-man


Java Dev.develope back-end with java
curd web app with Thymeleaf, Spring MVC, Spring Data JPA, Hibernate, MySQL
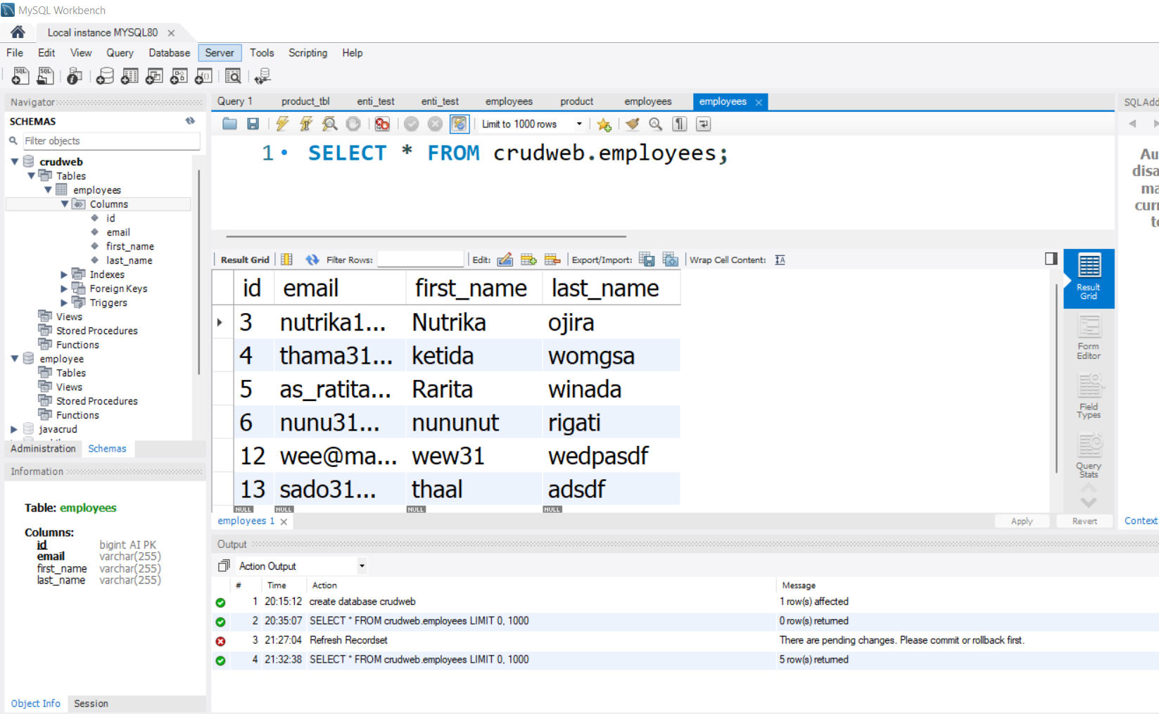
Create Web application CRUD Employee with java-spring boot

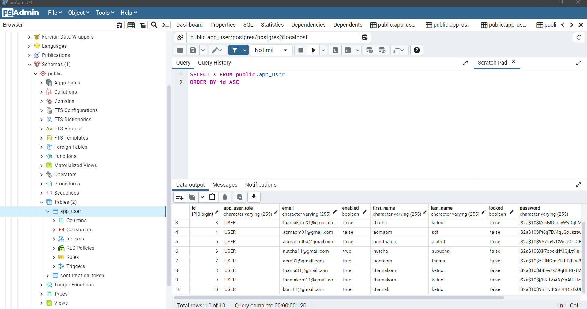
Java Spring Security with authentication and authorization using spring boot



Create Login &Registration with spring security and email verify by maildev connect database with postgres on docker
Java REST API with Spring-boot
Create many API with java spring-boot as CRUD ,Authentication, or use JWT test it on POSTMAN

examples picture flow work authentication and authorization.

create restful api crud connect mysql non frontweb


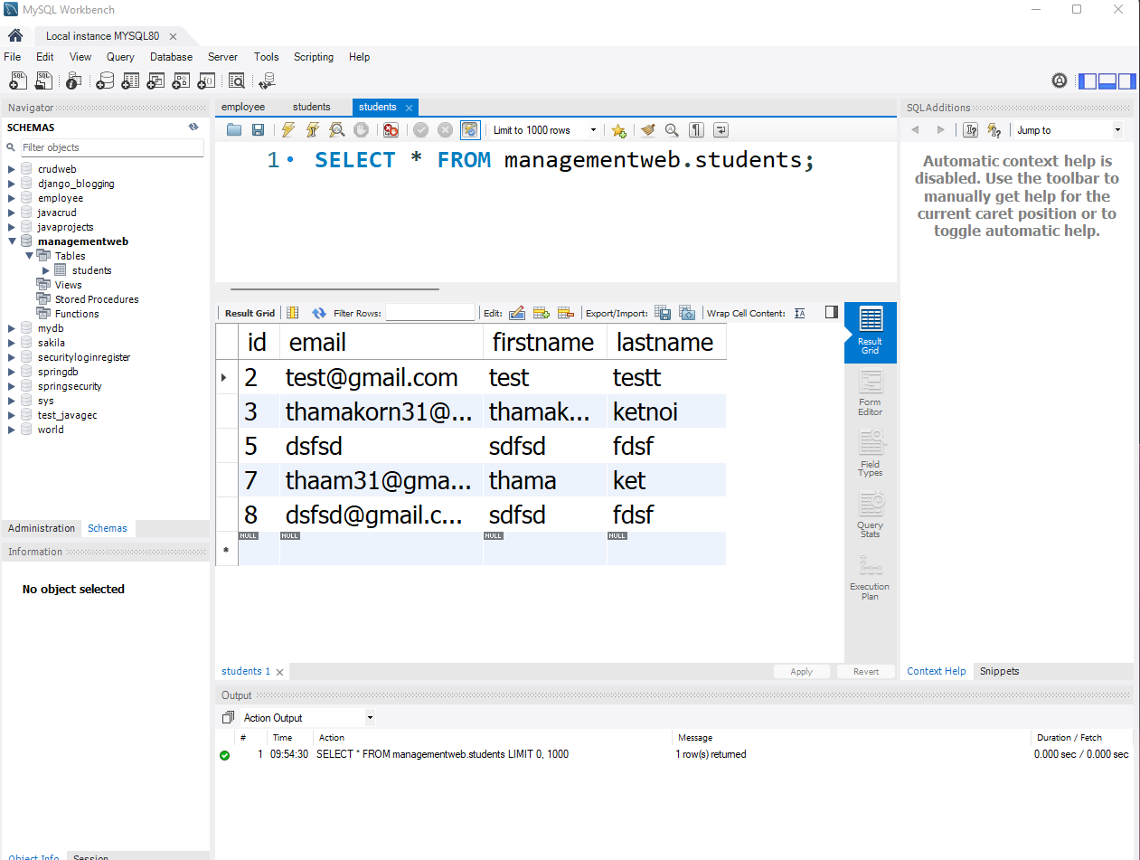
Student Management Website make with REST API
Create management website with java spring boot ,spring mvc,jpa(Hibernate), Thymleaf,database MySQL


E-commerce shopping make with REST API
Create e-commerce app rest api with node.js mongodb

WebBlog make with Django
Create web bloging with django python xampp mysql html css bootstrap javascript User can login to writing everthing to blog abstract and picture Admin can view system and add/delete blogs,category





All REST API create with many language
Create REST API with back-end connect database
1. create api with express.js mongodb check test on postman
2. create rest api crud with sql node.js express Mysql and xampp
3.create REST API CRUD with golang ,orm ,mysql



My Github with another repository
Learn more and funny with keep adding to the experience
